Using Automation to Create Optimized Windows Images for Horizon VMs
Overview
Automating the build of Windows golden images for use with Omnissa Horizon reduces the manual work required, removes potential errors, provides consistent results, and speeds up builds. While constructing the automation environment may take a bit of extra time to configure up front, it repays this effort many times over and is therefore highly recommended.
In this guide, you learn how to automate the creation of Windows images for use with Horizon. The deployment server uses the Microsoft Deployment Toolkit (MDT), which can optionally be used with System Center Configuration Manager (SCCM) and allows you to quickly start automating Windows image builds.
For simplicity's sake, in this guide, everything is installed and configured on a single virtual machine, which meets the needs for most environments for creating Windows images for use with Horizon. If you are familiar with MDT, you can also manually install the required applications across different servers to match your needs.
Windows versions
This guide describes how to build a deployment server to automate the creation of vSphere VMs that have an optimized Windows 10, 11, or Windows Server guest operating system, with various Omnissa Horizon agents installed and, optionally, other applications.
The Windows OS Optimization Tool for Horizon MDT plugin is not currently compatible with Windows 7, Windows 8.1, Windows 11 24H2 and later, Server 2012, Server 2012 R2, Server 2016, Server 2025, and Datacenter Server 2025.
For a list of the Windows operating systems we tested, see the section called Tested Operating Systems, in the guide Manually Creating Optimized Windows Images for Horizon VMs.
Purpose of this tutorial
Using Automation to Create Optimized Windows Images for Horizon VMs provides step-by-step procedures for automating the creation of optimized images.
This guide describes how to build the deployment server using two different methods: automated or manual.
Regardless of the method used to build the deployment server, you should also complete the guidance given in Finalize deployment server config, and in Complete the task sequence configuration.
Infrastructure prerequisites
Before you can perform the procedures in this guide, you must have certain infrastructure components installed and configured.
Your vSphere infrastructure can reside either on-premises or on one or more cloud platforms. Verify that you have the following components installed and configured:
- vSphere and vCenter Server. For information and installation instructions, see the vSphere documentation.
- ESXi host or hosts configured in the vCenter Server instance.
- An infrastructure that includes Active Directory, DNS, and DHCP.
- If you intend to use App Volumes, you must have the host name or IP address of the server on which App Volumes Manager is installed or the load balancer fronting the server on which App Volumes Manager is installed. You will enter this information when you install the App Volumes Agent on the primary VM image.
If you plan to create Horizon desktop pools or RDSH server farms, ideally at this point you would also have Horizon Connection Server installed and configured. For installation instructions, see the Evaluation Guide for Horizon 8.
The automation strategies described in this guide do not apply to Horizon Cloud Service using Microsoft Azure capacity, which uses Azure VMs that you import from the Azure Marketplace. The Horizon Cloud Service is a managed virtual desktop and application solution that provides desktops as a service using a Microsoft Azure public cloud infrastructure. For more information, see the Horizon Cloud Service Documentation.
Components
The following figure shows the high-level flow of how a target machine is built using the Microsoft Deployment Toolkit server.
  
 
Figure 1: High-level flow of target machine build process
- Target computer powers on and does a network boot (PXE). Depending on the network configuration, either DHCP or the router IP helper will return the boot server name.
- The Windows PE image is downloaded from Windows Deployment Services and run on the target computer.
- The Microsoft Deployment Toolkit task sequence is initiated.
- The task sequence installs Windows, updates, applications, agents, and optimizes Windows using the Horizon OS Optimization Tool.
The required software and components are described in the following table.
Table 1: Required software and components
| Component | Description | 
| Windows Deployment Services | Windows Deployment Services (WDS) enables the deployment of Windows images over the network. This allows a target machine to network boot and run a lightweight Windows PE image that can then be used to contact the Microsoft Deployment Toolkit server. | 
| Windows Pre-installation Environment (PE) | Windows PE is a lightweight operating system used to install, deploy, and repair Windows. It is used by MDT to create a bootable image to facilitate the installation of Windows on target machines so that communication with the Microsoft Deployment Toolkit services is possible. | 
| DHCP/ IP Helper | When building a Windows image, the target machine first PXE boots into the Windows PE image hosted on the Windows Deployment Services (WDS) server. To facilitate this, you need to configure your network so that the WDS boot server can be located. See the Specify the Location of the PXE Boot Server section of Configure Windows Deployment Services for more information. | 
| Microsoft Deployment Toolkit (MDT) | Microsoft Deployment Toolkit (MDT) provides a unified collection of tools, processes, and guidance for automating desktop and server deployments. | 
| Task Sequence | An MDT task sequence contains the steps and configuration to be performed during the build of a target machine. This can include the installation of a desired Windows version, applying updates, installing applications, hypervisor tools, Omnissa Horizon agents, and running the Horizon OS Optimization Tool. | 
| MDT Deployment Share | A network shared folder in which all the deployment files for MDT reside. These include Windows source files, applications, hypervisor tools, Omnissa Horizon agents, and the Horizon OS Optimization Tool. | 
| Microsoft SQL Server | MDT uses a SQL database to store computer entries and match them to a corresponding task sequence. If a database entry is not found for the target machine with a valid task sequence, you are prompted to choose a task sequence during the build process. | 
Prerequisites
To host the deployment server, create a Windows Server VM (we used Server 2022), joined to an Active Directory domain, and registered in DNS.
If you do not create many VMs at the same time, 2 vCPUs and 4 GB of RAM should be sufficient, but size the VM according to your needs. We used a 200-GB secondary disk because we wanted to build all images that we support. For only a single image or a couple of images, however, you will not need as much storage.
Download the latest version of the Horizon OS Optimization Tool including the:
- Omnissa Horizon Windows OS Optimization Tool
- MDT Plugins ZIP file
- MDT Environment Automation Tool
Download the other required agents and tools:
- Omnissa Horizon Agent
- Omnissa Dynamic Environment Manager FlexEngine Agent
- Omnissa App Volumes Agent
- VMware Tools
You can download the Omnissa agents from the download page on Omnissa Customer Connect.
Download an ISO image of the Windows edition that you want to use for your first virtual machine.
Automated build of the deployment server
The Horizon OS Optimization Tool (OSOT) comes with a utility to help in the building of a Microsoft Deployment Toolkit (MDT) server to use with the creation of Windows images. This is the Omnissa OS Optimization MDT Environment Automation tool (MdtEnvironmentAutomation-x86_64-a.b.yymm.xxxxxxxx.exe), available from the OSOT download page.
The wizard-driven process is run on a prepared Windows Server and sets up an MDT server to automate Windows deployments. This utility builds a deployment server that combines Windows Deployment Services, Microsoft Deployment Toolkit, the MDT deployment share, the SQL server, and the MDT console on a single machine.
| Important | Support is not provided for the use of the Omnissa OS Optimization MDT Environment Automation tool, and it is provided as-is. | 
Note: The procedures outlined in this guide were tested on Windows Server 2022. For other Windows Server versions, the process and versions of packages may differ.
Start the installation
-  Run the MDT Environment Automation tool executable on the server you have prepared. This should be run with elevated privileges for a successful installation of WinGet on a domain joined server. - MdtEnvironmentAutomation-x86_64-a.b.zzxx.yyyyyyyy.exe
 
- Accept the General Terms and click Next.
Install WinGet
The MDT Environment Automation tool uses WinGet to download and install required applications.
- If the deployment server OS does not already have WinGet, a button, Install Winget, will appear.
- Alternatively, you can manually install WinGet.
- If the OS already has WinGet installed, the button (Install WinGet) will not appear, and you can proceed to Install required applications using the MDT Automation Tool.
Installing WinGet using the MDT Environment Automation Tool
If the deployment server does not already have WinGet installed, use the MDT Environment Automation Tool to install it using the following process:
- Click the INSTALL WINGET button.
  
 
Clicking on the INSTALL WINGET button takes you to a screen where you supply the Microsoft packages for the following items. Use the provided links to browse to and save the files.
- Microsoft.VCLibs
-  Microsoft.UI.Xaml - Browse to https://www.nuget.org/packages/Microsoft.UI.Xaml/2.8.6
- Click on Open in NuGet Package Explorer on the right-hand side of the page.
- In the Contents pane, expand /tools/AppX/x64/Release to get to the Microsoft.UI.Xaml.2.8.appx file.
- Double click it to download.
 
-  Windows Package Manager and license - Browse to https://github.com/microsoft/winget-cli/releases/tag/v1.8.1791
-  In the Assets section of the page at the bottom locate the required files: - Windows Package Manager file = file ending with an .msixbundle extension
- License file = file ending with an .xml extension
 
 
  
 
- Populate the Install Winget page of the MDT automation tool with the downloaded files. For each entry, use the UI and the BROWSE on each entry to locate the corresponding saved file.
- Click INSTALL.
A message will appear when Winget is successfully installed. Click OK to dismiss that message.
Manually installing WinGet
An alternative to using the MDT Environment Automation Tool to install WinGet, is to manually install WinGet by following the instructions below and using PowerShell commands to install the required packages.
Download the required Microsoft applications (VCLibs, UI.Xaml, and Windows Package Manager) using the links given in the Installing WinGet using the MDT Environment Automation Tool section above.
Use the following process to manually install WinGet. Remember that this is only necessary if you chose not to use the MDT Environment Automation tool to install WinGet.
- Open Windows PowerShell as an Administrator and navigate to the folder that contains the package downloads.
- Install Microsoft.VCLibs
Add-AppxPackage Microsoft.VCLibs.x64.14.00.Desktop.appx
- Install Microsoft.UI.Xaml
Add-AppxPackage Microsoft.UI.Xaml.2.8.appx
- Install Windows Package Manager using the following two commands. Note that the msixbundle and license file names might differ from those shown below.
Add-AppxPackage Microsoft.DesktopAppInstaller_8wekyb3d8bbwe.msixbundle
 
Add-ProvisionedAppxPackage -PackagePath Microsoft.DesktopAppInstaller_8wekyb3d8bbwe.msixbundle -LicensePath .\fb2830f66c95424aa35457b05e88998a_License1.xml -Online
Domain-joined deployment server
An issue was noted when installing WinGet on a domain joined deployment server, where the WinGet installation succeeds but the WinGet command line (cli) could not be accessed. The WinGet installation was done from an elevated command prompt as a domain admin.
  
 
This is caused by two issues:
- The WinGet cli does not have the proper permissions to access the package directory “C:\Program Files\WindowsApps\Microsoft.DesktopAppInstaller_1.23.1791.0_x64_8wekyb3d8bbwe”.
- That path needs to be added to the system environment variable path so that the WinGet cli is accessible.
Install required applications
Once WinGet is installed, the next step is to download and install the required applications. WinGet is used to download most of the required installation files. As an alternative, you also have the option to specify the use of local installer files for the individual applications.
The following versions were used in testing and during the writing of this document.
- Windows Assessment and Deployment Kit (ADK) - 10.1.26100.2454
- ADK Windows Preinstallation Environment (Win PE) - 10.1.26100.2454 - https://go.microsoft.com/fwlink/?linkid=2289981
- Microsoft Deployment Toolkit (MDT) - 6.3.8456.1000
- Microsoft SQL Server 2019 Express
- Click the Install button for Required applications (A) to start the installation.
  
 
A wizard will help you choose which method to use to obtain each required application and will then install those applications.
-  On the Install Windows Assessment and Deployment Kit (ADK) page, leave the default, Install by WinGet (A), and click NEXT (B).
 The Windows Assessment and Deployment Kit (ADK) has tools for customizing Windows images. MDT uses the ADK to modify the Windows Preinstallation Environment bootable image.
  
 
-  On the Install Windows Pre-installation Environment (WinPE) ADK Add-on page select, Local Installer (A), Browse (B) to the WinPE Add-on file, and click NEXT (B).
 WinPE is a lightweight operating system used to install, deploy, and repair Windows. It is used by MDT to create a bootable image to facilitate the installation of Windows. Download the Windows PE add-on for Windows ADK, from https://go.microsoft.com/fwlink/?linkid=2289981
| Important | Microsoft has removed the Microsoft.ADKPEAddon package from the Microsoft WinGet package repository, and an updated version is not yet available for download via WinGet. As a result, installation of the WinPE Add-on using WinGet through the tool has been disabled. Currently, only the Local Installer option in the MDT Environment Automation tool is available for installing WinPE. | 
  
 
-  On the Install Microsoft SQL Server page, leave the default, Install by WinGet (A), and click NEXT (B).
 MDT uses a Microsoft SQL database to store configuration and machine records. The MDT Environment Automation tool installs Microsoft SQL Server 2019 Express locally onto the MDT server.
  
 
-  On the Install Microsoft Deployment Toolkit (MDT) page, leave the default, Install by WinGet (A), and click NEXT (B).
 The Microsoft Deployment Toolkit drives the automation of Windows builds. It uses task sequences to install Windows, updates, applications, agents, and the optimization of Windows using the Horizon OS Optimization Tool.
  
 
- On the Ready to Install page, click FINISH (A).
  
 
- When the installation completes, a message will appear. Click OK to dismiss that message.
Initialize the deployment share
An MDT deployment share needs to be initialized. A deployment share stores the OS installation files, boot images, applications, drivers, and control files that are used to automatically create Windows images.
- To start the Deployment Share Initialization wizard, click on the Configure button for Deployment Share Initialization (A).
  
 
- On the MDT Deployment Share Creation page enter a Deployment Share Name (A), BROWSE (B) to the appropriate disk location and create New Folder to use for the MDT deployment share. and click NEXT (C).
Note: The Deployment share path should not contain spaces otherwise the MDT plugin will fail.
  
 
-  On the Deployment Share Login Info page, enter a Username, Password, and the Domain Name for the account (A) that will be used to access the deployment share, and click Next (B).
 When an image is being built, Windows PE connects to the deployment share to run the task sequence. You can specify a user account to have this connection made automatically rather than be prompted during the build process. This user account information is added to theMDT Bootstrap.iniconfiguration file.
  
 
-  On the Windows Deployment Service Configuration page, click BROWSE (A) and go to the appropriate disk location and create New Folder to use for the WDS Remote Installation files. and click NEXT (B).
 The Windows Deployment Service (WDS) requires a file share to store boot images and other files.
  
 
- On the Import OS (Operating System) page, click BROWSE (A) to navigate to and select the ISO image for the chosen OS. Enter a name to give the folder (B) where the OS installation files will be stored in the deployment share and click NEXT (C).
The installation files for the desired Windows version are imported into the MDT deployment share. The wizard helps you import one set of Windows installation files. You can also import other versions of Windows using the standard MDT console.
  
 
- On the MDT Task Sequence Creation page, enter a Task Sequence Name (A), enter a name for the task sequence folder (B), and click NEXT (C).
An MDT task sequence contains the steps that are to be carried out during the image build. The wizard helps create the first task sequence. You can also create other task sequences using the standard MDT console.
  
 
- On the Integrate with Applications page, click BROWSE (A) to go to the installation files for the various products and agents that will be used and installed in the creation of the Windows images, and click NEXT (B).
  
 
- On the Apply Deployment Share Configuration page, review the summary of information entered (A) and click FINISH (B).
  
 
- When the deployment share initialization finishes a message will display. Click OK to dismiss this message.
Manual build of the deployment server
To host the deployment server, create a Windows Server VM joined to an Active Directory domain, and registered in DNS.
The following versions were used in testing and when writing this guide.
- Windows Assessment and Deployment Kit (ADK) - 10.1.26100.2454 - https://go.microsoft.com/fwlink/?linkid=2289980
- ADK Windows Preinstallation Environment (Win PE) - 10.1.26100.2454 - https://go.microsoft.com/fwlink/?linkid=2289981
- Microsoft Deployment Toolkit (MDT) - 6.3.8456.1000
- Microsoft SQL Server 2019 Express
Install the Windows Assessment and Deployment Kit (ADK)
The Windows Assessment and Deployment Kit (Windows ADK) has tools for customizing Windows images for large-scale deployments. MDT uses the ADK to modify the Windows Preinstallation Environment bootable image.
- Download and run the Windows Assessment and Deployment Kit (ADK).
- On the Specify Location page of the wizard, specify the installation path and click Next.
  
 
- On the Windows Kits Privacy page select No and click Next.
- Click Accept to accept the license agreement.
- Select features and click Install.
  
 
- Click Close to exit the wizard.
Install Microsoft SQL Server
This procedure describes installing SQL Server Express Edition, but you can also use an existing Microsoft SQL Server, or install a Standard or Enterprise version. A SQL database is used by MDT to select which machine should get which task sequence and applications.
- Download and run the SQL Server installer; for this example, download and run SQL Express.
- Select Basic to select the basic installation type.
- Click Accept to accept the license agreement.
- Specify the installation path and click Install.
- Click Close to exit the wizard and click Yes to confirm.
Install the Windows Preinstallation Environment (PE) ADK add-on
Windows PE is a small operating system used to install, deploy, and repair Windows. It is used by MDT to create a bootable image to set up Windows.
- Download and run the Windows preinstallation environment (PE) ADK add-on.
- Specify the installation path and click Next.
  
 
- Click Next to complete the Privacy page.
- Accept the license agreement.
- Select features and click Install.
  
 
- Click Close to exit the wizard.
Install the Microsoft Deployment Toolkit (MDT)
MDT helps automate the deployment of Windows operating systems and applications. Use MDT to configure the unattended Setup files for Windows and package the necessary files into a consolidated image file that you then deploy to reference and target computers. For more information, see Using the Microsoft Deployment Toolkit.
- Download and run MicrosoftDeploymentToolkit_x64.
- Click Next on the Welcome page.
- Select the check box and click Next to accept the license agreement.
- Select the Custom Setup type and click Next.
- On the CEIP page, select I don’t want to join and click Next.
  
 
- Click Install to begin installation.
- Click Finish to exit the wizard.
Install Windows Deployment Services
Windows Deployment Service (WDS) is a server role that gives administrators the ability to deploy Windows operating systems over the network. Microsoft WDS is used to load the MDT-created Windows PE boot image to perform the installation of Windows.
- Go to Server Manager and click Add roles and features.
  
 
- Click Next on the Before You Begin page.
- Select Role-based or feature-based installation and click Next.
- Select a destination server and click Next.
- Select Windows Deployment Services.
- Click Add Features.
  
 
- Select the Windows Deployment Services server role and click Next.
  
 
- Click Next on the Select Features page.
- Click Next on the WDS page.
- Select both WDS role services and click Next.
  
 
- Click Install to begin installation.
- Click Close and exit Server Manager.
Configure SQL server
This section gives a high-level overview of the steps needed to configure SQL for access by MDT.
Enable SQL Server protocols and browser
Enable the Named Pipes protocol and the TCP/IP protocol and configure the TCP ports for the SQL Server database that you will create in a later section of this guide. You also enable the SQL Server Browser.
- To start SQL Server Configuration Manager, from the Start menu, navigate to Microsoft SQL Server 2019 and select SQL Server Configuration Manager.
- Select the Named Pipes protocol.
- Expand SQL Server Network Configuration.
- Select Protocols for SQLEXPRESS.
- Double-click Named Pipes.
  
 
- Select Yes and click OK to enable named pipes.
  
 
- Right-click TCP/IP and select Properties.
  
 
- Select Yes to enable the TCP/IP protocol.
  
 
- Configure the TCP/IP ports.
- Click the IP Addresses tab.
- At the bottom of the page, under IPAll, make TCP Dynamic Ports blank.
- Enter 1433 as TCP Port.
- Click OK.
  
 
- To restart SQL Server services, select SQL Server services, right-click SQL Server, and select Restart.
  
 
- To select the SQL Server Browser properties, right-click SQL Server Browser and select Properties.
  
 
- Select Automatic for Start Mode and click OK.
  
 
- To start the SQL Server Browser service, right-click SQL Server Browser and select Start.
Allow SQL in firewall rules
Use this procedure to create firewall rules that allow inbound connections on TCP port 1433 and UDP port 1434 from your SQL Server.
- Open your Windows Defender Firewall with Advanced Security (or any other firewall) application and click New Rule.
  
 
- Select Port and click Next.
  
 
- For Specific local ports, enter 1433 and click Next.
  
 
- Select Allow the connection and click Next.
- Apply the rule to all profiles and click Next.
  
 
- Enter SQL Inbound TCP for Name and click Finish.
- Create a similar rule for UDP port 1434.
- Repeat the steps in this procedure for the UDP protocol and port 1434.
Create and configure the deployment share
Microsoft Deployment Toolkit uses a deployment share to store various files that will be used during OS build, such as OS installation files, task sequence files, and Horizon agents.
Create the deployment share
Use this procedure to create a deployment share that will store the boot images, applications, and drivers used to automatically create Windows images.
- From the Start menu, select and expand the Microsoft Deployment Toolkit folder, and select Deployment Workbench.
- Right-click Deployment Shares and select New Deployment Share.
  
 
- Point to the second drive and click Next.
  
 
- Enter a share name and click Next.
- Enter a description and click Next.
- Deselect all wizard panes and click Next.
  
 
- Click Next.
- Click Finish to exit the wizard.
Add vSphere out-of-box drivers
In this procedure, you import the network and SCSI adapter drivers into your deployment share required when deploying VMs on vSphere. MDT injects these into your bootable image and adds them to the target during OS installation.
- Download VMware Tools.
- Extract the drivers from Tools executable.
-  Open a command prompt and run the following command, replacing the exe name with the version you downloaded.VMware-tools-xx.x.x-yyyyyyyy-x86_64.exe /A
- Follow the wizard and specify a location to store the extracted drivers.
  
 
- Open the Deployment Workbench, navigate to the deployment share, and select Out-of-Box Drivers.
- Copy Windows 11 network driver.
- Right-click and select Import Drivers.
- Browse to the files you extracted.
- Navigate to and select the VMware > VMware Tools > VMware > vmxnet3 > Win10 directory.
- Click OK.
- Click Next twice.
- Click Finish.
  
 
- Copy Windows 10 network driver.
- Right-click and select Import Drivers.
- Browse to the files you extracted.
- Navigate to and select the VMware > VMware Tools > VMware > vmxnet3 > Win8 directory
- Click OK.
- Click Next twice.
- Click Finish.
Note: You can rename the driver’s name in MDT to help identify the version of Windows it is intended to be used with.
- Copy Windows 11 SCSI adapter driver.
- Right-click and select Import Drivers.
- Browse to the files you extracted.
- Navigate to and select the VMware > VMware Tools > VMware > pvscsi > Win10 directory.
- Click OK.
- Click Next twice.
- Click Finish.
  
 
- Copy Windows 10 SCSI adapter driver
- Right-click and select Import Drivers.
- Browse to the files you extracted.
- Navigate to and select the VMware > VMware Tools > VMware > pvscsi > Win8 directory.
- Click OK.
- Click Next twice.
- Click Finish.
Import MDT Plugin to Deployment Workbench
Note: The steps in this section should be performed only if the MDT Environment Automation Tool.exe was not used to set up the deployment server.
- Extract OmnissaHorizonOSOptimizationMDTPlugin.zip.
- Go to the OmnissaHorizonOSOptimizationMDTPlugin\Bin folder and copy all the files inside it.
- Navigate to C:\Program Files\Microsoft Deployment Toolkit\Bin and paste the copied files there.
- Go to the OmnissaHorizonOSOptimizationMDTPlugin\Templates folder and copy osot.xml file inside it.
- Navigate to DeploymentShare\Templates and paste the copied osot.xml file there.
- Restart the Deployment Workbench application.
Set the deployment share properties
In this procedure, specify architecture platforms you plan to use, add rules to skip various prompts during image creation, supply credentials, and include the drivers you imported.
- In the Deployment Workbench, click the name of your new deployment share and click Properties.
  
 
- On the General tab, if you are not using the x86 platform, deselect x86.
  
 
- On the Rules tab, edit the following rules with your values.
SkipDomainMembership=YES
SkipUserData=YES
SkipFinalSummary=YES
SkipLocaleSelection=YES
SkipBDDWelcome=YES
SkipComputerName=YES
SkipDeploymentType=YES
SkipRoles=YES
SkipSummary=YES
JoinWorkgroup=WORKGROUP
SkipTimeZone=Yes
TimeZoneName=[your timezone]
_SMSTSOrgName=[your company] 
You can get your current timezone by running the following command on a Windows system:tzutil /gOr, get the full list by running:tzutil /l
  
 
- Click on Edit Bootstrap.ini, add the following rules and save the file:
SkipBDDWelcome=YES
KeyboardLocale=[your locale]
UserID=[your MDT user]
UserPassword=[your password]
UserDomain=[your domain]
  
 
-  Select and complete the Windows PE tab. - Select x64 from the Platform drop-down list.
- Select All Drivers and Packages from the Selection profile drop-down list.
- Select Include all drivers from the selection profile.
- Click OK.
 
  
 
- Right-click the deployment share and select Update Deployment Share.
  
 
- Select Optimize the boot image updating process and click Next.
  
 
- Click Next to begin the update process.
- Click Finish to exit the wizard.
Create the database table and configure database rules
In this procedure, you create a database on the SQL Server and configure the database for basic functionality.
-  Start the new database wizard. - In the Deployment Workbench, expand Deployment Shares.
- Expand the new deployment share you created in a previous exercise.
- Expand Advanced Configuration.
- Right-click Database.
- Select New Database.
 
  
 
- Enter the SQL Server name and Instance name (when not using the default) and click Next.
  
 
- Enter a table name and click Next.
  
 
- Enter the deployment share name and click Next.
  
 
- Click Next to begin database creation.
-  Click Finish. 
 You are returned to the main Deployment Workbench window, with Database selected in the left pane, information about the new database in the middle pane, and a list of database actions in the right pane.
-  Click Configure Database Rules.
 Note: For basic functionality, use the settings shown. For advance selections, use your own values.
  
 
- Select the following two options and then click Next:
- Query for computer-specific settings
- Query for applications to be installed on this computer
  
 
- Click Deselect All for Location Options and click Next.
- Click Deselect All for Make/Model Options and click Next.
- Click Deselect All for Role Options and click Next.
- Click Next to begin database configuration.
- Click Finish to exit the wizard.
Configure Windows Deployment Services
Windows Deployment Server (WDS) provides the target computer with an initial Windows PE image that is used to run the selected task sequence and install the selected OS version.
In this procedure, you configure the Windows Deployment Services PXE server to use the MDT-generated image, and you specify which types of computers to respond to. You also configure boot properties and Trivial File Transfer Protocol (TFTP) properties. After this configuration is complete, you set DHCP options for PXE boot.
- To open Windows Deployment Services, from the Start menu, under Administrative Tools, select Windows Deployment Services.
- Right-click the local server and select Configure Server.
  
 
- Click Next on the Before You Begin page.
- Select Integrated with Active Directory and click Next.
  
 
- Select a folder on the secondary drive and click Next.
  
 
- Select Respond to all client computers and click Next.
  
 
- Deselect Add images to the server now, click Finish, and close the Deployment Workbench console.
- To start the Add Image wizard, in the Windows Deployment Services window, under the local server, right-click Boot Images and select Add Boot Image.
  
 
-  Browse to and select the image file. - Click Browse.
- Navigate to the Boot folder under the DeploymentShare.
- Select LiteTouchPE_x64.wim.
- Select the image file and click Open.
 
  
 
- Click Next on the Image File page.
- Click Next on the Image Metadata page.
- Click Next on the Summary page.
- To open the Properties editor for the local server, in the Windows Deployment Services window, right-click the local server and select Properties.
  
 
- To configure Boot properties, click the Boot tab and select Always continue the PXE boot for both Known clients and Unknown clients.
  
 
- To configure the TFTP properties, click the TFTP tab and enter 1456 as Maximum Block Size.
  
 
- To restart all tasks, right-click the local server, select All Tasks, select Restart, and close the Windows Deployments Services console.
  
 
Add the MDT plugin, OS, and agents to the deployment server
With a manual build of the deployment server you need to add the OS Optimization Tool plugin for MDT, import the operating system installation files, and copy the various Horizon agent installers to the deployment server.
Install the OS Optimization Tool plugin for MDT
Installing the OS Optimization Tool plugin for MDT is a simple process of downloading a ZIP file and placing certain files and folders in a couple of locations.
- Download the OS Optimization Tool plugin for MDT and extract the files from the ZIP file.
-  Copy files and folders to the correct locations. -  Copy the contents of the Bin folder to C:\Program Files\Microsoft Deployment Toolkit\Bin.
 Important: Close the MDT console before copying these files.
- Copy the Templates folder to the root of the deployment share.
- Copy the remaining two folders to the root of the deployment share.
 
-  Copy the contents of the Bin folder to 
Import operating systems
The following procedure shows how to use the Import Operating System wizard in the MDT Deployment Workbench to import Windows OS source files from an ISO image to a directory on the deployment share.
Before you complete this procedure, you need to download an ISO file that contains a supported version of the Windows operating system. For a complete list of supported Windows 10 operating systems, see the knowledgebase article Supported Windows 10 and Windows 11 Guest Operating Systems for Horizon Agent and Remote Experience, for Omnissa Horizon 8.x (2006 and Later) (78714).
Important: Use an OS version that has a Microsoft Windows volume license key using the Key Management Service (KMS). KMS treats each activated clone as a computer with a newly issued license. In a production environment, you must activate Windows. In an evaluation environment, you can create the VM and log in without activating Windows.
- To mount the OS image, double-click the Windows installation ISO file that you downloaded from Microsoft.
- Start the Import Operating System wizard.
- Open the Deployment Workbench, and under the correct deployment share, right-click Operating Systems. You can optionally create folders to organize the different OS versions.
- Select Import Operating System.
  
 
- On the OS Type page, select Full set of source files (A) and click Next (B).
  
 
- Select the source files on the ISO by clicking Browse (A) and navigate to the drive (B) where the ISO is mounted, select it, and click OK and then click Next (C).
  
 
- Provide a name for the directory that will be created on the deployment share to store the OS files (A) and click Next (B).
  
 
- Click Next to begin the import process.
- Click Finish to exit the wizard.
-  Delete OS editions you do plan not to use. - Use CTRL-click to select all editions that will not be used.
- Right-click one of the selected entries and select Delete.
- Click Next on the Options page, and then Next again to start the deletion,
- Once the OS entries have been deleted, click Finish.
 
  
 
Add Horizon Agents
In this procedure, you download various Omnissa Horizon agents and various third-party tools, and copy these installers to the correct folders in the MDT deployment share.
To perform this exercise, you need to have the following:
-  Horizon Agent installer – This executable (.exe) file is available from the Horizon download page on Omnissa Customer Connect.
-  App Volumes installer –This is available from the download page on Omnissa Customer Connect. The App Volumes installer is distributed as an ISO file. Extract the ISO contents to a folder so that you can copy the App Volumes Agent.msifile.
- Dynamic Environment Manager installer – The Dynamic Environment Manager installer is available from the download page on Omnissa Customer Connect. The MSI installer file is included in a ZIP file.
To add the Omnissa agents and various tools:
- Copy the Omnissa folder (that came with the OS Optimization Tool plugin for MDT zip file) into the root of the deployment share and navigate to it.
  
 
-          App Volumes Agent -          Copy the App Volumes Agent.msifile into the Omnissa\AppVolumesAgent folder.
 
-          Copy the 
  
 
-          Dynamic Environment Manager -          Copy the Omnissa Dynamic Environment*.msifile into the Omnissa\DEM folder.
 
-          Copy the 
  
 
-          Horizon Agent -          Copy the Omnissa-Horizon-Agent*.exefile into the Omnissa\HorizonAgent folder.
-         Unblock the Omnissa-Horizon-Agent*.exeexecutable by right-clicking it, select Properties, and in the Properties dialog box, select Unblock (if displayed) and click OK.
 
-          Copy the 
  
 
-          OS Optimization Tool -          Copy the OmnissaHorizonOSOptimizationTool*.exefile into the Omnissa\OSOT folder.
- Download and extract the third-party tools LGPO.exe (Local Group Policy Object Utility) and sdelete64.exe (Secure Delete) and copy the files into the Omnissa\OSOT folder.
 
-          Copy the 
  
 
-          To unblock the OmnissaHorizonOSOptimizationTool*.exe,LGPO.exeandsdelete64.exeexecutables, right-click each file, select Properties, and in the Properties dialog box, select Unblock (if displayed) and click OK.
  
 
Other Tools
In this procedure, you copy required third-party tools installers to the correct folder in the MDT deployment share.
- Copy the Other Tools folder (that came with the OS Optimization Tool plugin for MDT zip file) into the root of the deployment share and navigate to it.
-          Download the VMware-tools-*.exefile and copy it into the Other Tools folder on the deployment share.-          Unblock the VMware-tools-*.exeexecutable by right-clicking it, select Properties, and in the Properties dialog box, select Unblock (if displayed) and click OK.
 
-          Unblock the 
  
 
Extract agents and tools
After updating agents and tools, the installers need to be extracted. Each task sequence should also be edited to ensure that it is configured to use the new version. Follow the procedure in Complete the task sequence configuration.
Finalize deployment server config
Once the deployment server is built, there are few final tasks to fully configure it.
Add user permissions to the deployment share
The user account (UserID) you specified when configuring the deployment share needs read and write permissions to the folder and network share for the Deployment directory.
This is the user account you specified during the deployment share configuration:
- Automated build of the deployment server – The Deployment Share Login Info you specified in step 3 of Initialize the deployment share.
- Manual build of the deployment server – The user credentials you specified in the Bootstrap.ini file in step 4 of Set the deployment share properties in the Create and configure the deployment share section.
-  Give user account the correct file permissions for the deployment share, as follows. - In File Explorer, right-click the Deployment directory and select Properties.
- On the Security tab, click Edit.
- Click the Add button to add a new user.
- Type in the user account name you want to give access to the deployment directory.
- Click Check Name to confirm the correct user account.
- Click OK to add the user account.
- Select Allow, Full Control for the user account you just added.
- Click OK to close the Permissions dialog. box.
 
  
 
-  Give user account share permissions to Deployment share: - With the Deployment Properties dialog still open, select the Sharing tab.
- Click on the Advanced Sharing button.
- Click on the Permissions button.
- Click on the Add button.
- Type in the user account name you want to give access to the deployment share.
- Click Check Name to confirm the correct user account.
- Click OK to add the user account.
- Select Allow, Full Control for the user account you just added.
- Click OK to close the Permissions dialog box.
- Click OK to close the Advanced Sharing dialog box.
- Click Close to close the Deployment Properties dialog box.
 
  
 
Specify the location of the PXE boot server
When building a Windows image, the first step a target machine performs is to network (PXE) boot into a Windows PE image. To facilitate this boot-up, you need to configure your network so that the PXE boot server (hosted on the MDT server) can be located. There are different ways of achieving this task, depending on your network configuration and preference.
- DHCP scope options
- IP Helper router configuration
DHCP scope options
If you are using DHCP to define the PXE boot server, add the following two options. These can be added to the DHCP scope for the subnet where you are building VM images.
- 066 Boot Server Host Name – the FQDN of the Windows Deployment Services Server
-  067 Bootfile Name – boot\x64\wdsmgfw.efi
  
 
Known Issues encountered during a manual installation
We have identified workarounds as resolutions to the errors encountered during the manual installation deployment of the MDT server. These workarounds have been built in as a part of the MDT Automation tool workflow, but are covered here in case of a manual deployment.
MDT console crashes with an exception
Error Message
System.IO.DirectoryNotFoundException. Could not find a part of the path 'C:\Program Files (x86)\Windows Kits\10\Assessment and Deployment Kit\Windows Preinstallation Environment\x86\WinPE_OCs'.
Solution
Create an empty folder called WinPE_OCs in the Windows ADK folder.
'C:\Program Files (x86)\Windows Kits\10\Assessment and Deployment Kit\Windows Preinstallation Environment\x86\’
MDT crashes when generating a catalog for the WIM Image with the following error
Error Message
Unhandled Exception: System.IO.FileNotFoundException: Could not load file or assembly 'Microsoft.ComponentStudio.ComponentPlatformInterface, Version=6.2.0.0, Culture=neutral, PublicKeyToken=31bf3856ad364e35' or one of its dependencies. The system cannot find the file specified.
Solution
Edit the C:\Program Files\Microsoft Deployment Toolkit\Bin\DeploymentTools.xml file and provide the %RealPlatform% value for the imgmgr.exe tool. The edited line looks like
<tool name="imgmgr.exe">%ADKPath%\Deployment Tools\WSIM\%RealPlatform%</tool>
Fix an MDT known issue
The Windows 11, 22H2 version of the Windows Assessment and Deployment Kit (Windows ADK) has a known issue because the default legacy scripting engine was changed. During Windows PE execution, applications stop working and a message box is displayed: Script Error - An error has occurred in the script on this page.
  
 
A workaround has been provided by Microsoft:
-  Back up the Unattend_PE_x64.xmlfile by making a copy of the file at:C:\Program Files\Microsoft Deployment Toolkit\Templates\Unattend_PE_x64.xml
-  Edit C:\Program Files\Microsoft Deployment Toolkit\Templates\Unattend_PE_x64.xmlfile and modify the contents of the file to match the text below, and then save the file.
<unattend xmlns="urn:schemas-microsoft-com:unattend">
   <settings pass="windowsPE">
       <component name="Microsoft-Windows-Setup" processorArchitecture="amd64" publicKeyToken="31bf3856ad364e35" language="neutral" versionScope="nonSxS" xmlns:wcm="http://schemas.microsoft.com/WMIConfig/2002/State">
           <Display>
               <ColorDepth>32</ColorDepth>
               <HorizontalResolution>1024</HorizontalResolution>
               <RefreshRate>60</RefreshRate>
               <VerticalResolution>768</VerticalResolution>
           </Display>
           <RunSynchronous>
               <RunSynchronousCommand wcm:action="add">
                   <Description>Lite Touch PE</Description>
                   <Order>1</Order>
                   <Path>reg.exe add "HKLM\Software\Microsoft\Internet Explorer\Main" /t REG_DWORD /v JscriptReplacement /d 0 /f</Path>
               </RunSynchronousCommand>
               <RunSynchronousCommand wcm:action="add">
                   <Description>Lite Touch PE</Description>
                   <Order>2</Order>
                   <Path>wscript.exe X:\Deploy\Scripts\LiteTouch.wsf</Path>
               </RunSynchronousCommand>
           </RunSynchronous>
       </component>
   </settings>
</unattend>
- Regenerate the boot image, as follows:
- Open the Deployment Workbench and navigate to the deployment share.
- Rick-click on the deployment share and select Update Deployment Share.
  
 
- On the Options page, select the option to Completely regenerate the boot images (A) and click Next (B).
  
 
- Click Next on the Summary page to execute the update and when the update completes click Finish.
- To update Windows Deployment Services to use the newly generated boot image, open the Windows Deployment Services console and do the following:
- Navigate to Servers > Your deployment server > Boot Images.
- Right-click on the Lite Touch entry and select Replace image.
  
 
-  To select the boot image, click Browse (A) to go to the Boot directory in the MDT deployment directory, select the LiteTouchPE_x64.wimfile, and click Next (B).
  
 
- Click Next on the Available Images page.
- Click Next, leaving the Image Metadata as it is.
- Click Next after reviewing the Summary information.
- Click Finish and close the Windows Deployment Services console.
Add applications to Microsoft Deployment Tool
In this procedure, you download application source files and then use the New Application wizard in MDT Deployment Workbench to import those application source files to a directory on the deployment share.
As an example, we use Microsoft Office 2019, but the same principle applies for any application that goes into the golden image.
- Download and run the Microsoft Office Deployment Tool.
- Accept the License agreement and click Continue.
-  Specify a folder to store Office files, as follows: - In the Browse For Folder dialog box, select a folder and click Make New Folder.
- Enter a name and click OK.
 
  
 
- Click OK to confirm.
-  (Optional) Create a configuration file to be used by the Office Deployment Tool.
 Optionally, you can create a configuration XML file with the Office Customization Tool. This tool gives you fine-grained control over the Office installation.
  
 
- To start the New Application wizard, in the Deployment Workbench, under the correct deployment share, right-click Applications and select New Application.
  
 
- Select Application with source files and click Next. This selection imports the application files directory into a directory located in the deployment share.
  
 
- Provide application details and click Next.
- Click Browse, browse to and select the folder with the extracted Office files, click OK, and click Next.
  
 
- Provide a name for the directory that will be created on the deployment share to store this imported application and click Next.
- Provide a command line for attended install and click Next.
  
 
- Click Next to begin the import process.
- Click Finish to exit the wizard.
MDT task sequences
A task sequence is a set of instructions that tell the Microsoft Deployment Tool how to create or deploy an image.
Complete the task sequence configuration
To complete the configuration of the task sequence, you may need to edit it and select the desired operating system. You must also ensure that the various tools and agents are available, and that the installation files have been extracted.
You should also repeat this process if you update any of the applications, tools, or agents. Ensure that any new version has extracted installation files and that the task sequence is using the correct version.
- Open the Deployment Workbench using the Start menu and navigate to the deployment share and the Task Sequences folder within that. Double-click on task sequence to view and edit the properties.
- Select the Task Sequence tab (A) and click OK (B) to cancel the message warning that there are errors that need to be fixed.
  
 
-  Select the operating system to install: - Navigate to Install > Install Operating System.
- Use the Browse button to open the operating system selection dialog box.
- Select the desired version and edition of Windows and click OK.
 
  
 
-  View the Horizon Agent properties.
 Note: It is important that this page is opened once so that the MDT plug-in can detect the version and extract the installation files. Here, you can optionally modify the Horizon Agent options.- Navigate to Omnissa Horizon Agents > Horizon Agent.
- Select the Properties tab.
 
  
 
-  View Dynamic Environment Manager properties.
 Note: It is important that this page is opened once so that the MDT plug-in can detect the version. Here, you can optionally modify the Dynamic Environment Manager options.- Navigate to Omnissa Horizon Agents > Dynamic Environment Manager.
- Select the Properties tab.
 
  
 
-  View App Volumes Agent properties.
 Note: It is important that this page is opened once so that the MDT plug-in can detect the version. Here, you can optionally modify the App Volumes Agent options.- Navigate to Omnissa Horizon Agents > App Volumes Agent.
- Select the Properties tab.
- Modify the App Volumes Manager Address to match your environment.
- By default, the step to install the App Volumes agent is not enabled. To enable the installation of App Volumes agent into the image, select the Options tab and unselect the Disable this step.
 
  
 
-  View hypervisor tools properties.
 Note: It is important that this page is opened once so that the MDT plug-in can detect the version and extract the installation files. Here, you can optionally modify the Tools options.- Navigate to State Restore > Other Tools > VMware Tools.
- Select the Properties tab.
- Click OK to save the changes to task sequence.
 
  
 
Create a new task sequence
To create new task sequences, use the MDT Console and the OSOT MDT task sequence template that is installed by the MDT Environment Automation tool.
- To start the wizard, in the Deployment Workbench, under the correct deployment share, right-click Task Sequence and select New Task Sequence.
  
 
- Complete the General Settings page by providing a Task sequence ID (A), a Task sequence name (B), and click Next (C).
  
 
- Select the Omnissa OSOT Task Sequence template (A) and click Next (B).
  
 
- On the Select OS page, browse to and select the desired operating system version and edition (A) and click Next (B).
  
 
- On the Specify Product Key, select Do not specify a product key at this time (A) and click Next (B).
  
 
- On the OS Settings page, specify a name and organization (A) and click Next (B).
  
 
- On the Admin Password page, select Do not specify an administrator password (A) and click Next (B).
  
 
- Click Next to create the task sequence.
- Click Finish to exit the wizard.
- Confirm agent versions and customize the behavior of the task sequence by completing the steps in Edit an existing task sequence and Complete the task sequence configuration.
Edit an existing task sequence
You may wish to tailor the behavior of the Horizon OS Optimization Tool in the task sequence.
- To view the properties of the task sequence, select the Task Sequence tab (A).
  
 
-  Configure the optimization settings: - Navigate to State Restore > Omnissa OSOT Optimize and Generalize > Optimize.
- Select the Properties tab.
- Edit the configuration settings to match your requirements.
 
  
 
Note: There is known issue with the Windows Store Apps UI in an Optimize task sequence. If you uncheck the option Remove all store apps (i.e. you want to keep all apps), all apps are greyed out as expected, apart from the MSTeams entry. Checking or unchecking the MSTeams entry will have no effect.
-  Configure the generalization settings: - Navigate to State Restore > Omnissa OSOT Optimize and Generalize > Generalize.
- Select the Properties tab.
- Edit the configuration settings to match your requirements.
 
  
 
-  Configure the Finalize settings: - Navigate to State Restore > Omnissa OSOT Finalize > Finalize.
- Select the Properties tab.
- Edit the configuration settings to match your requirements.
 
  
 
-  For Remote Desktop Server Hosts (RDSH), enable Remote Desktop Services as follows: - Navigate to Omnissa Horizon Agents > Remote Desktop Services.
- Click the Options tab.
- Deselect Disable this step.
 
Important: If you are creating a Windows Server image to create an RDSH farm, also enable Restart computer below Remote Desktop Services. Currently RDSH builds cannot be fully automated with the OS Optimization Tool plugin for MDT. When the task sequence reaches the Restart computer step, you will have to manually log in as Administrator to allow the sequence to continue.
  
 
- Click OK to save the changes to the task sequence.
Select the option to install .NET 3.5
-  View the properties of the task sequence. - Select the Task Sequence tab.
- Navigate to State Restore > Install Roles and Features.
- Select the operating system that corresponds closest to the version you are working on.
 
  
 
-  For a Windows Server operating system: - Collapse the Roles list.
- Under Feature, select .NET Framework 3.5.
 
  
 
-  Enable the task sequence step. - Click the Options tab.
- Deselect Disable this step.
- Click OK to save the changes to the task sequence.
 
  
 
Generate a catalog for the OS image and edit the unattend.xml file
You next generate a catalog for the operating system image and use Windows System Image Manager (SIM) to edit the answer file for an unattended installation.
- In the Deployment Workbench, with Task Sequences expanded under the deployment share, right-click the task sequence you just created and select Properties.
  
 
-  Edit the Unattend.xmlfile by clicking the OS Info tab (A), and click the Edit Unattend.xml button (B).
  
 
-  Wait for the OS image catalog to be generated.
 The first time you do this for each operating system version/edition, the process of generating the catalog takes a while.
  
 
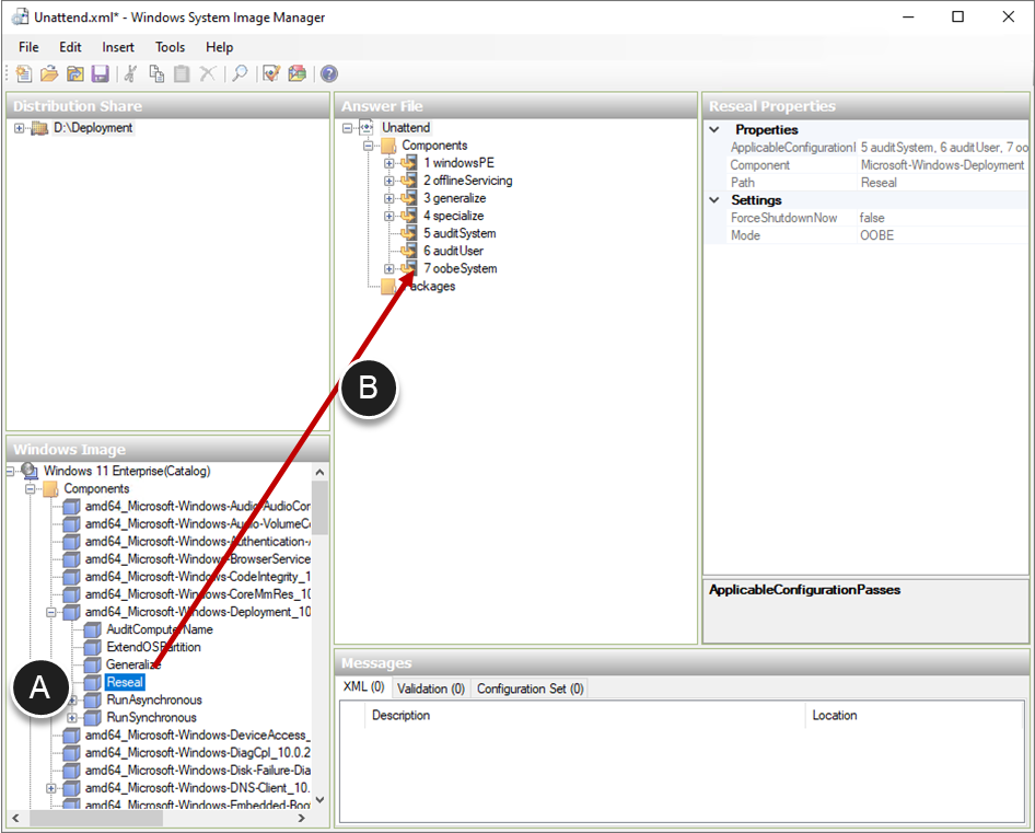
-  Add Reseal to the answer file. - In the Windows Image pane, navigate to Components > amd64_Microsoft-Windows-Deployment_xxx > Reseal (A).
- Drag Reseal into the Answer File pane and into the 7 oobeSystem section (B).
 
  
 
-  Verify that Reseal is set to Audit mode. - In the Answer File pane, navigate to 7 oobeSystem > Reseal.
- In the Reseal Properties pane, check that Mode is set to Audit and change if necessary.
- Click the Validate Answer File icon.
 
  
 
-  Delete the Display section. -  In the Messages pane, double-click the first error message (The ColorDepth element is invalid).
 This will take you to 7 oobeSystem > amd64_Microsoft-Windows-Shell-Setup_neutral > Display in the Answer File pane.
- Right-click Display and select Delete.
- Confirm deletion by clicking Yes.
 
-  In the Messages pane, double-click the first error message (The ColorDepth element is invalid).
  
 
-  For a Windows Server Image, there may be a second section (SystemRestore) that needs deletion. - Check in the Messages pane to see if there is an error (SystemRestore). If present, double-click on this error message.
- Right-click SystemRestore in the Answer File pane and select Delete.
- Confirm deletion by clicking Yes.
 
-  Revert change for Network Location. - Double click the Setting NetworkLocation is deprecated warning in the Messages pane.
- Right-click NetworkLocation and select Revert Change.
 
  
 
- Click the Save Answer File button (A) and close the Windows System Image Manager (B).
  
 
- Click OK to close the task sequence.
Create and deploy VMs
Now that you have a functioning deployment server and a completed task sequence, you are ready to use the sequence to build Windows images. You now need to create suitable target virtual machines that will power on, network-boot using Windows Deployment Services, and then run the MDT task sequence.
You could prepare the virtual machines manually:
- Create an empty virtual machine (VM) following Create a vSphere-Based Virtual Machine.
- Add that virtual machine (computer) to the MDT database and indicate which task sequence to use.
You could also rebuild images using existing virtual machines:
- Edit the settings of a virtual machine.
- Delete any snapshots, delete the current hard disk, and add a new blank hard disk.
But this guide is about automating the process of creating Windows images. The process below uses a PowerShell script to assist you in those steps and the preparation of target virtual machines.
PowerShell scripts to create target VMs
To assist in creating and working with virtual machines, two PowerShell scripts have been provided. These require PowerCLI.
The CreateResetVM.ps1 script:
- Provides a GUI that allows selection of VMs from a list in a comma-separated file that contains the VM names and specifications.
- Creates new VMs that use the given specification.
-  Resets existing VMs. - Any snapshots are deleted,
- The existing hard disk is deleted, and a new hard disk is added to the VM.
- You can optionally add new VMs to the MDT database, specifying a task sequence for MDT to use.
 
- Optionally powers on the VM after it is created or reset.
- Opens a vSphere remote console to the VM.
The ExportVMtoOVA.ps1 script:
- Provides a GUI that allows selection of VMs from a list in a comma-separated file that contains the VM names.
- Assists with exporting VMs to OVA (open virtualization appliance) files.
Note: You can also choose to manually create VMs and add them to the MDT database.
Install PowerCLI
-  Start a PowerShell Console as an Administrator: -  Run Install-Module VMware.PowerCLI.
- Type Y and press enter, to update the NuGet provider.
- Type A and press enter, to install PowerCLI.
 
-  Run 
  
 
Install the vSphere remote console
You can download the latest version of the Remote Console from the Broadcom Support Portal.
- Download, extract, and run the Remote Console Installer.
- Click Next on the Welcome page.
- Accept the License agreement and click Next.
- Click Next to confirm the installation destination directory.
- Click Next on the User Experience settings page.
- Click Install.
- Click Finish to exit the wizard.
Create VMs with the PowerShell script
You will use the Create or Reset VMs script with the Microsoft Deployment Toolkit (MDT) to automate the creation of VMs that then PXE-boot and follow the MDT task sequence you created in a previous exercise. MDT can then use the Horizon OS Optimization Tool and the MDT plug-in to automate the installation of the agents and the optimization of Windows.
- Download the Create-or-Reset-VMs-main.zip script and extract it.
-  Edit the settings.inifile and make the following changes:
- Change the FQDN of the vCenter Server.
- Change the name of the vSphere cluster.
- Change the resource pool name.
- Change the SQL Server name to match the MDT deployment server name.
- Review and amend other settings and the control defaults as required.
  
 
-  Edit the VMList.csvto amend the list of VMs as necessary.
 This is a comma-delimited file with one VM per row. Fields are:
- Name is the name of the VM.
- TaskSeq is the name of the MDT task sequence.
- Datastore is the name of the vSphere datastore.
- Network is the name of the vSphere network to attach the VM to.
- Folder is the name of the vSphere VM and template folder to place the VM in.
- Disk is the amount of diskspace of the VM disk, in GB.
- Mem is the amount of memory of the VM, in GB.
- vCPU is the number of virtual CPUs in the VM.
- Displays is the number of monitors the VM will support.
- VideoMem is the amount of video memory for the VM, in GB.
- HWVersion is the virtual machine hardware version.
-  GuestId identifies the Windows version. Windows11_64Guest for Windows 11, Windows9_64Guest for Windows 10, Windows2019srvNext_64Guest for Windows Server 2022, Windows2019srv_64Guest for Windows Server 2019.
 Note: HWVersion 15 and earlier do not have Windows2019srv_64Guest. Use windows9Server64Guest (Windows Server 2016) for Windows Server 2019 if using HWVersion 15 and earlier.
- vGPU is the vGPU profile to use for this VM. If vGPU is not used with a VM, enter false.
  
 
-  To run the CreateResetVM.ps1script, open a PowerShell prompt and run this script with or without parameters, as shown in the accompanying README file.
 Note: You may need to change the execution policy for PowerShell to allow it to run an unsigned script. To do this, open an Administrator PowerShell prompt and runSet-ExecutionPolicy Unrestricted.
- Complete the Create or Reset Virtual Machines dialog box.
-  Select the VMs that you want to either create or reset. The list of VMs is read from the vmlist.csvfile. Multiple VMs can be selected using the Shift or Control keys.
- Select Pause to add apps to MDT if the VMs are being created for the first time and applications or roles need to be set before deployment. You can add these in the MDT Console.
- Select Add to MDT database to add the VMs to the MDT database when a machine with the MAC address of the VM does not already exist in the MDT database.
- Select Power on to start the VM after creation.
- Select Remote console to launch a Remote Console window to show progress.
- Click OK.
  
 
-  Provide credentials for vCenter Server, if prompted, and click OK.
 If you do not specify the username and password for vCenter Server in the parameters when running the script, you will be prompted to authenticate.
 Note: If Add to MDT database was selected you might also be prompted to authenticate to the SQL Server instance. This depends on whether integrated authentication is being used or if you specified the SQL username and password as parameters. The default SQL user account is sa with a password of sa_Passw0rd
-  During deployment, if prompted, select which task sequence to use.
 Once the VM powers on, it will PXE boot. Whether you are prompted to select a task sequence depends on whether the MDT server has a computer entry in its database with a matching MAC address:
- If the MDT server does have an entry with a matching MAC address, it will run the configured MDT task sequence. This will install Windows, applications, the hypervisor tools, the various Horizon agents, and run the Horizon OS Optimization Tool.
- If the MDT server does not have a computer entry or cannot match a task sequence, you will be prompted to select which task sequence to use.
-  Wait while the image is built. Depending on updates, applications required, and the speed of the environment, this can take some time.
 Tip: Use the remote console window to monitor progress of the build.
 When complete, the virtual machine should shut down.
- (Optional) If you want to export the VM to an OVA file, once the Windows image has been completely built by MDT, you can export using the Export VMs to OVA script.
Make updates to an image
Because you are using the Microsoft Deployment Toolkit (MDT), updates are a simple matter of copying (importing) the new version of software into the correct location on the deployment share and then running the PowerShell scripts again to create a new or updated image. You do not need to repeat most of the procedures in this guide.
For example:
- To update an application, download the new version of the source files and then use the procedure Add applications to Microsoft Deployment Tool to add the new files and overwrite the old files on the deployment share.
- To update the OS (feature update), download the new version and use the procedure Import operating systems to add a new OS version.
- To update one of the agents, download the new version of the installer and use the procedure Add Horizon Agents to add the new files and remove the old files on the deployment share. After you add a new version, open the agent section in the task sequence so that the installation command for the agent in the task sequence gets updated.
 After you add the new version to the deployment share, run the CreateResetVM.ps1 script again. To simply install a Windows security patch or some other type of Windows Update patch, just run the CreateResetVM.ps1 script again. As part of the task sequence, Windows Update is run. 
Summary and additional resources
This guide shows you how to use the Microsoft Deployment Toolkit, along with the Windows OS Optimization Tool for Horizon plugin for MDT and some provided PowerShell scripts, to automate all the manual tasks previously described in Manually Creating Optimized Windows Images for Horizon VMs.
With the image optimization strategies in this guide, you can achieve a significant reduction in the amount disk space, CPU, and memory used by virtual desktop and RDSH server VMs and their vSphere hosts. The result is a corresponding savings in initial deployment time, user logon times, and IOPS. Installation of Horizon agents is also included in the task sequences that are part of automation.
The procedures in this guide help you create an optimized Windows image that you can use in a Horizon implementation or in other types of deployments. End users will have a great experience, whether they access their personalized virtual desktops or remote applications from company laptops, their home PCs, thin-client devices, Macs, tablets, or smartphones.
Additional resources
For more information about the products mentioned in this guide, you can explore the following resources:
- Manually Creating Optimized Windows Images for Horizon VMs
- Horizon 8 Documentation
- Dynamic Environment Manager Documentation
- App Volumes Documentation
- Omnissa Product Interoperability Matrix
Changelog
The following updates were made to this guide:
| Date | Description of Changes | 
| 2025-08-05 | 
 | 
| 2025-04-28 | 
 | 
| 2025-02-14 | 
 | 
| 2024-05-14 | 
 | 
| 2023-11-15 | 
 | 
| 2023-01-26 | 
 | 
| 2021-07-01 | 
 | 
About the authors and contributors
Graeme Gordon is a Senior Staff Architect, Omnissa.
Hilko Lantinga is a Staff Engineer 2, Omnissa.
Feedback
Your feedback is valuable. To comment on this paper, either use the feedback button or contact us at tech_content_feedback@omnissa.com.
 
        